Introduction: Rejestrator Visuino
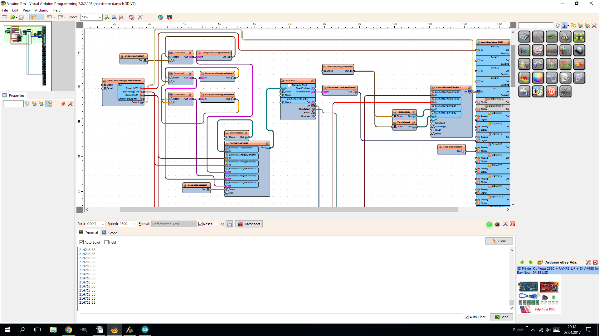
Projekt rejestratora na karcie SD. Obsługa niedawno dodanego modułu INA 219 zaowocowała stworzeniem rejestratora którego zadaniem jest monitorowanie prądu oraz napięcie na osi czasu. Ten działa bez użycia RTC chociaż można go dodać. Odliczanie czasu rozpoczyna się po podłączeniu zasilania. Przydatny przy sprawdzaniu poboru prądu w samochodzie przez noc.
ENG
The recorder project on the SD card. The recently added INA 219 has resulted in the creation of a recorder whose task is to monitor current and voltage in the timeline. This works without RTC although it can be added. Countdown starts when power is turned on. Useful when checking the current in the car overnight.



